โปรโตคอล x402 ช่วยให้อินเทอร์เน็ตข้ามโฆษณาและเข้าสู่ยุคของการชำระเงินแบบไมโครเพย์เมนต์

👤 transfertop@Adelaide 📅 2026-04-06 09:05:15

เทคโนโลยีบล็อกเชนทำให้การชำระเงินแบบไมโครเป็นไปได้ x402 จะเปลี่ยนรูปแบบเศรษฐกิจอินเทอร์เน็ต เปลี่ยนจากการโฆษณาไปสู่การชำระเงินแบบไมโครเพย์เมนท์ และเตรียมพร้อมสำหรับยุคอินเทอร์เน็ตแบบเอเจนซี่ บทความนี้มาจากบทความที่เขียนโดย @_0xarayan ซึ่งได้รับการจัดระเบียบ รวบรวม และเขียนโดย DeepChao TechFlow
(บทสรุปก่อนหน้า: การถอดรหัส "x402": การสร้างความไว้วางใจในการชำระเงินในยุค AI จอกศักดิ์สิทธิ์ที่นำไปสู่อารยธรรมเครื่องจักรรุ่นต่อไป)
(ส่วนเสริมเบื้องหลัง: โปรโตคอล x402 คืออะไร จะเริ่มต้นการปฏิวัติการชำระเงินออนไลน์ในยุคตัวแทน AI ได้อย่างไร)

เป็นเวลาหลายทศวรรษแล้วที่การโฆษณาออนไลน์เป็นเพียงหนทางเดียวที่อินเทอร์เน็ตจะอยู่รอด

ทุกคนต่างแข่งขันกันเพื่อเรียกร้องความสนใจ เพื่อให้บรรลุเป้าหมายนี้ บริษัทจึงรวบรวมข้อมูลที่เป็นไปได้ทั้งหมดเกี่ยวกับผู้ใช้ สร้างโปรไฟล์ผู้ใช้ และแสดงโฆษณาต่อผู้ใช้

x402 protocol ช่วยให้อินเทอร์เน็ตสามารถข้ามโฆษณาและเข้าสู่ยุคไมโครเพย์เมนท์
เครือข่ายเอเจนซี่และบาปดั้งเดิม

ใน อินเทอร์เน็ตรุ่นเดียวนี้เปิดตลาดที่ตอนนี้มีมูลค่านับล้านล้านดอลลาร์

การเงินปรากฏอยู่บนเว็บเสมอ:

  • ทำงานร่วมกับผู้ให้บริการชำระเงิน
  • วางเพย์วอลล์เพื่อจำกัดการเข้าถึงเว็บไซต์
  • หรือโฆษณาแบบดิสเพลย์

อย่างไรก็ตาม การชำระเงินแบบไมโคร (น้อยกว่า $1) ไม่เคยมีความเป็นไปได้ในเชิงเศรษฐกิจ (ค่าธรรมเนียม Visa/Mastercard ~2% + $0.10 ต่อต้นทุนการทำธุรกรรม) ดังนั้นการโฆษณาจึงกลายเป็นรูปแบบเดียว:

  • ผู้ใช้สามารถ เข้าถึงเนื้อหาจำนวนมากได้ฟรี
  • ผู้ลงโฆษณาสามารถกำหนดเป้าหมายกลุ่มผู้ใช้ได้อย่างแม่นยำเพื่อโปรโมตผลิตภัณฑ์
  • ผู้เผยแพร่เนื้อหาสามารถสร้างรายได้จากเนื้อหา

นี่คือ win-win สำหรับทุกคน

ในขณะที่โลกค่อยๆ เคลื่อนเข้าสู่ยุคของสิทธิ์เสรี:

  • ตัวแทนเริ่มเข้ามาแทนที่มนุษย์ในฐานะผู้บริโภคเนื้อหา และค่อยๆ กลายเป็นชั้นกลาง
  • ผู้ลงโฆษณาจะไม่สามารถโฆษณาโดยตรงกับมนุษย์ได้อีกต่อไป และเศรษฐกิจการโฆษณาก็จะล่มสลาย
  • ตัวแทนจะ "รวบรวมข้อมูล" เนื้อหาหรือซื้อเนื้อหาโดยตรง
  • API (Application Programming Interface) จะกลายเป็นโหมดเริ่มต้นของการสื่อสาร แทนที่จะโต้ตอบผ่านเบราว์เซอร์หรือเบราว์เซอร์พร็อกซี
โปรโตคอล x402 อนุญาตให้อินเทอร์เน็ตข้ามโฆษณาและเข้าสู่ยุคของการชำระเงินแบบไมโคร
เส้นทางผู้ใช้

ไม่ใช่ มีความเป็นไปได้ทางการเงินที่เว็บจะคัดลอกหรือขโมยเนื้อหา ดังนั้นผู้เผยแพร่เนื้อหาจึงหันมาใช้การชำระเงินแบบไมโครเพย์เมนต์สำหรับเว็บไซต์ของตน และเอเจนซี่จะต้องมีวิธีในการชำระค่าธรรมเนียมเหล่านั้น เป็นเวลาหลายทศวรรษแล้วที่การชำระเงินแบบไมโครเพย์เมนต์ไม่สามารถเข้าถึงได้จนกระทั่งถึงการมาถึงของบล็อกเชน

บล็อกเชนอย่าง @Solana ทำให้การชำระเงินแบบไมโครเป็นไปได้ในวงกว้าง ในขณะเดียวกันก็หลีกเลี่ยงการแสวงหาประโยชน์จากผู้ใช้

x402 เป็นอินเทอร์เฟซแบบรวมตามมาตรฐาน 402 ที่สามารถบรรลุผล:

  • ผู้บริโภคชำระค่าเนื้อหา
  • ผู้เผยแพร่เรียกเก็บเงินสำหรับเนื้อหา

ทั้งหมดนี้ไม่ต้องผ่านคนกลาง (เช่น Visa หรือ Mastercard) ทำให้การชำระเงินแบบไมโครตามตัวแทนเป็นจริง

x402 protocol ช่วยให้อินเทอร์เน็ตข้ามโฆษณาและเข้าสู่ยุคการชำระเงินแบบไมโคร
แหล่งที่มา: payai.network

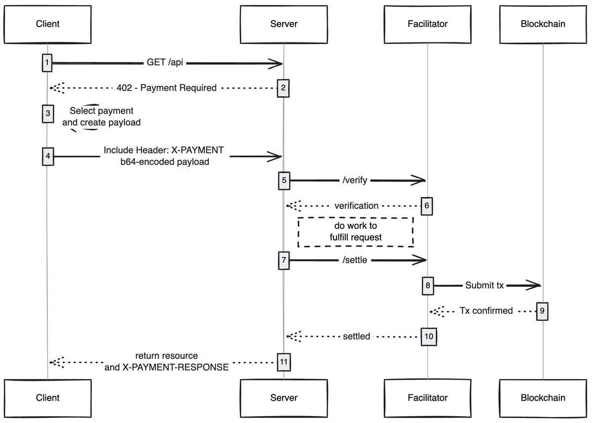
เมื่อใด ลูกค้ารายใดก็ตาม (พร็อกซี/เบราว์เซอร์) ส่งคำขอเข้าถึงเนื้อหา โฮสต์เนื้อหาจะตอบกลับและขอชำระค่าธรรมเนียมเนื้อหา หลังจากที่ลูกค้าชำระเงินเสร็จสิ้น ก็สามารถรับสิทธิ์การเข้าถึงเนื้อหาได้ ซึ่งถือเป็นการเปิดเศรษฐกิจใหม่ของเครือข่ายพร็อกซี

กรณีการใช้งานที่ฉันตื่นเต้นกับ

ประสบการณ์ผู้ใช้แบบไม่ใช้แก๊ส: ฉันคิดว่าด้านหนึ่งที่ยังไม่ค่อยได้รับการสำรวจก็คือวิธีที่ x402 สามารถช่วยให้ผู้ใช้ได้รับประสบการณ์แบบไม่ใช้แก๊สสำหรับการทำธุรกรรมบนเครือข่ายใดๆ ผู้ใช้จำเป็นต้องมีทรัพย์สินในกระเป๋าเงินเพื่อทำธุรกรรมให้เสร็จสมบูรณ์เท่านั้น

เบราว์เซอร์ x402: บางคนควรแยก Chromium และรวม x402 เข้ากับเบราว์เซอร์ @Brave ควรทำสิ่งนี้จริง ๆ พวกเขามีความตระหนักรู้ของผู้ใช้ที่ดีในด้านการเข้ารหัส มีฟังก์ชั่นกระเป๋าเงินอยู่แล้ว และรองรับ IPFS ตามค่าเริ่มต้น ในความคิดของฉัน พวกเขาเป็นทีมที่มีแนวโน้มจะดึงมันออกมาได้มากที่สุด

ตลาดออนไลน์: มีปัญหาการสำรวจในตลาดแบบดั้งเดิม @CoinbaseDev แก้ไขปัญหานี้ด้วยการแนะนำตลาดสด (ภาษาฮินดีสำหรับ "ตลาดสด") แต่ตลาดเหล่านี้เป็นตลาดที่ได้รับการดูแลจากส่วนกลางและจะมีข้อจำกัดบางประการอยู่เสมอ บางคนควรสร้างไดเร็กทอรีออนไลน์ที่อนุญาตให้ใครก็ตามเพิ่มเนื้อหาที่พวกเขาขาย (API/จดหมายข่าว/หนังสือ ฯลฯ) และฝังกลไกการให้คะแนนในไดเร็กทอรี เช่นเดียวกับวิธีที่ OpenRouter ให้คะแนนโมเดล

ข้ามโฆษณา: เช่นเดียวกับเทคโนโลยีอื่นๆ โลกต้องใช้เวลาพอสมควรในการปรับตัวเข้ากับ x402 ในระหว่างนี้ คุณสามารถข้ามโฆษณาผ่านการชำระเงินขนาดเล็กได้ ซึ่งจะเป็นทิศทางการพัฒนาตามธรรมชาติสำหรับ x402 ผู้ใช้สามารถกำหนดวงเงินการใช้จ่ายรายวันที่ต้องการได้ และเมื่อเข้าชม YouTube เบราว์เซอร์ x402 จะข้ามโฆษณาและจ่ายเงินให้กับผู้ลงโฆษณาโดยอัตโนมัติ

ฉันประหลาดใจอยู่เสมอว่าเทคโนโลยีที่เรียบง่ายสามารถปลดล็อกเศรษฐกิจใหม่ได้อย่างไร และ x402 ก็เป็นหนึ่งในนั้น

หากคุณกำลังพัฒนาในด้านนี้ ไม่ว่าคุณจะเป็นผู้ขายหรือผู้ซื้อ คุณสามารถติดต่อฉันได้ เรากำลังสร้างบางสิ่งเพื่อคุณ

ฉลาก:
แบ่งปัน:
FB X YT IG
transfertop@Adelaide

transfertop@Adelaide

ตัวแก้ไข Blockchain และ Cryptoassets มุ่งเน้นไปที่วิเคราะห์การวิเคราะห์เนื้อหาโดเมนและข้อมูลเชิงลึก

ความคิดเห็น (10)

แอนเซล 68วันที่ผ่านมา
ความสัมพันธ์ระหว่าง Web3 และ blockchain คืออะไร?
ไอรีน 68วันที่ผ่านมา
ในอนาคต บริษัทแบบดั้งเดิมจะหันมาใช้บล็อกเชนมากขึ้น
อิสซาเบล 69วันที่ผ่านมา
ความแตกต่างระหว่าง NFT และรูปภาพธรรมดาอยู่ในสัญญาเท่านั้นหรือไม่
ฮันเตอร์ 69วันที่ผ่านมา
จุดที่ดีและควรค่าแก่การใส่ใจ
เมแกน 69วันที่ผ่านมา
เห็นพ้องกันว่านวัตกรรมทางเทคโนโลยีจะไม่หยุดนิ่ง
แอนนา 69วันที่ผ่านมา
เนื้อหาของบทความมีคุณค่าและฉันหวังว่าจะแบ่งปันเพิ่มเติม
ท่าน 69วันที่ผ่านมา
ฉันยอมรับว่าในที่สุดตลาดจะกลับสู่มูลค่าทางเทคนิค
เกรียร์ 71วันที่ผ่านมา
บทความวิเคราะห์เหตุผลและสนับสนุนความคิดเห็น
เฮนรี่ 71วันที่ผ่านมา
บล็อกเชนเสริมพลังให้กับเศรษฐกิจที่แท้จริง ซึ่งเป็นวิธีที่ถูกต้อง
เลนนอน 87วันที่ผ่านมา
กองเทคโนโลยีจะสมบูรณ์มากขึ้นในอนาคต

เพิ่มความคิดเห็น

เนื้อหาที่เกี่ยวข้อง

เนื้อหายอดนิยม

ครั้งแรกนับตั้งแต่ปี 1996! “ดัชนีความกลัว” ส่งสัญญาณว่าช่วงสงบของหุ้นสหรัฐฯ จะสิ้นสุดลงหรือไม่?

ครั้งแรกนับตั้งแต่ปี 1996! “ดัชนีความกลัว” ส่งสัญญาณว่าช่วงสงบของหุ้นสหรัฐฯ จะสิ้นสุดลงหรือไม่?

2026-04-06
Balancer โปรโตคอล DeFi เก่าถูกแฮ็ก! ความสูญเสียมีมูลค่าเกิน 116 ล้านดอลลาร์ แต่การโจมตียังคงดำเนินต่อไป

Balancer โปรโตคอล DeFi เก่าถูกแฮ็ก! ความสูญเสียมีมูลค่าเกิน 116 ล้านดอลลาร์ แต่การโจมตียังคงดำเนินต่อไป

2026-04-06
Crypto.com เผยข้อมูลผู้ใช้ถูกแฮ็ก แต่

Crypto.com เผยข้อมูลผู้ใช้ถูกแฮ็ก แต่ "จงใจปกปิด" การตอบสนองอย่างเป็นทางการ: ไม่มีพื้นฐานข้อเท็จจริง

2026-04-06
Micro-Strategy: การถือครองปัจจุบันของ Strategy ที่ 650,000 BTC สามารถรองรับการจ่ายเงินปันผลเป็นเวลา 71 ปี

Micro-Strategy: การถือครองปัจจุบันของ Strategy ที่ 650,000 BTC สามารถรองรับการจ่ายเงินปันผลเป็นเวลา 71 ปี

2026-04-06
ประธานเจ้าหน้าที่ฝ่ายปฏิบัติการของ Slash Vision Labs: การชำระเงินที่เข้ารหัสสามารถช่วยให้ร้านค้าจัดการเงินทุนที่ไม่ได้ใช้งานได้อย่างมีประสิทธิภาพ

ประธานเจ้าหน้าที่ฝ่ายปฏิบัติการของ Slash Vision Labs: การชำระเงินที่เข้ารหัสสามารถช่วยให้ร้านค้าจัดการเงินทุนที่ไม่ได้ใช้งานได้อย่างมีประสิทธิภาพ

2026-04-06
Gogoro เคลื่อนไหวครั้งใหญ่เพื่อลดราคาหุ้น! เมื่อวันที่ 6 ตุลาคม มีการเปิดตัวการแยกหุ้นแบบย้อนกลับเพื่อหลีกเลี่ยงการถูกเพิกถอนโดย Nasdaq

Gogoro เคลื่อนไหวครั้งใหญ่เพื่อลดราคาหุ้น! เมื่อวันที่ 6 ตุลาคม มีการเปิดตัวการแยกหุ้นแบบย้อนกลับเพื่อหลีกเลี่ยงการถูกเพิกถอนโดย Nasdaq "หุ้น 20 หุ้นรวมกันเป็น 1 หุ้น"

2026-04-06

ส่วนที่เกี่ยวข้อง

เนื้อหายอดนิยม